Skip to main content

Update

 · 

Community Review System — User Guide | 3.8

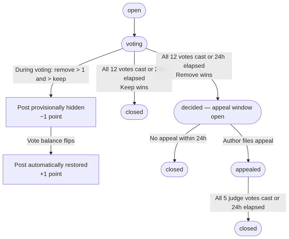
Topic creators manually trigger a review. 12 jurors vote within 24 hours — if remove votes win, the post is hidden. Authors can appeal; 5 judges then conduct a final review. Correct votes earn point rewards.

1. Roles

Role

Eligibility

Responsibility

Juror

Community member with juror role

Vote on flagged posts

Judge

High-points member with judge role

Review appeals

Post Author

Author of the post under review

Monitor review progress; file appeals


2. How a Review Is Triggered

The topic creator manually initiates a review on a post within their topic. The system then:

  • Randomly selects 12 jurors from eligible community members in the topic
  • Sends each selected juror a notification with the voting deadline
  • Opens a 24-hour voting window; verdict is issued automatically when it closes

3. Juror Voting

Accessing the Vote

Receive the "You've been selected as a juror" notification → click the link to open the review page.

Voting Rules

  • Two options: Remove / Keep
  • Reason is optional
  • Each juror may cast one vote; votes cannot be changed
  • Vote before the deadline shown in the notification — abstentions are recorded if the deadline passes

Point Rewards

  • Vote aligns with the final verdict (including appeal outcome) → +5 points
  • Vote does not align → 0 points
  • ⚠️ For a Remove verdict, juror points are held until the 24-hour appeal window closes

Provisional Hiding

During voting, if the following condition is met, the post is provisionally hidden:

Remove votes > 1 and Remove votes > Keep votes (minimum 2 remove votes required)

  • The author receives a "post provisionally hidden" notification and is charged 1 point (trial period; will be 10 points at full launch)
  • If subsequent votes break the condition, the post is automatically restored and the 1 point is refunded

4. Verdict

After all 12 votes are cast or the 24-hour window expires, the system issues an automatic verdict:

Condition

Verdict

Next Step

Remove votes > 1 and Remove votes > Keep votes

Remove

Post hidden; 24-hour appeal window opens

All other cases

Keep

Post retained; review closed; juror points issued immediately


5. Appeals (Authors Only)

When You Can Appeal

A Remove verdict gives the author two appeal entry points:

① Standard Appeal (voting complete, verdict is Remove)

  • Window: within 24 hours of the verdict
  • Entry: review page → "Appeal Verdict"

② Provisional-Hide Appeal (voting still in progress, post already hidden)

  • No need to wait for voting to finish — you can appeal immediately
  • The system settles the current vote: if the result is Remove, the appeal proceeds; if Keep, the post is restored and no appeal is needed

Appeal Cost

Item

Points

Appeal stake (deducted on submission)

−10

Provisional hide penalty (if applicable, already deducted)

−1 (trial period)

Appeal Outcomes

Appeal upheld (verdict overturned):

  • Post restored to public visibility
  • Stake refunded + provisional hide penalty refunded (if applicable) + 5-point bonus
  • Net gain: +5 points

Appeal dismissed (verdict upheld):

  • Post remains hidden
  • Stake forfeited; provisional hide penalty is not refunded

6. Judge Panel Review

Trigger

Once an appeal is submitted, the system randomly selects 5 judges to conduct the review. The voting window is also 24 hours.

Decision Rule (identical to the juror rule)

Remove votes > 1 and Remove votes > Keep votes → verdict upheld; otherwise → verdict overturned

The final ruling is issued automatically once all 5 judges have voted or the 24-hour window expires.

Point Rewards

  • Vote aligns with final ruling → +10 points
  • Vote does not align → 0 points

7. Review Status Flow

mermaid-diagram-2026-03-08-231240.png 180 KB



8. Detailed Flow Diagrams

8.1 Juror Full Flow

mermaid-diagram-2026-03-08-231331.png 163 KB

8.2 Appeal Full Flow

mermaid-diagram-2026-03-08-231418.png 166 KB

9. Points Summary

Event

Points

Juror votes correctly

+5

Judge rules correctly

+10

Post provisionally hidden

−1 (trial period; −10 at full launch)

Provisional hide reversed

+1 (trial period; +10 at full launch)

Appeal stake submitted

−10

Appeal upheld

Net +5

Appeal dismissed

Stake forfeited

#dao #Community #Review #UserGuide

Download Pickful App

Better experience on mobile

iOS QR

iOS

Android QR

Android

APK QR

APK